Quy trình đăng bài
QUY TRÌNH THU NHẬN VÀ THẨM ĐỊNH BÀI BÁO ĐĂNG TCKH TRƯỜNG ĐẠI HỌC HỒNG ĐỨC

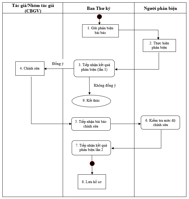
QUY TRÌNH PHẢN BIỆN BÀI BÁO ĐĂNG TCKH TRƯỜNG ĐẠI HỌC HỒNG ĐỨC

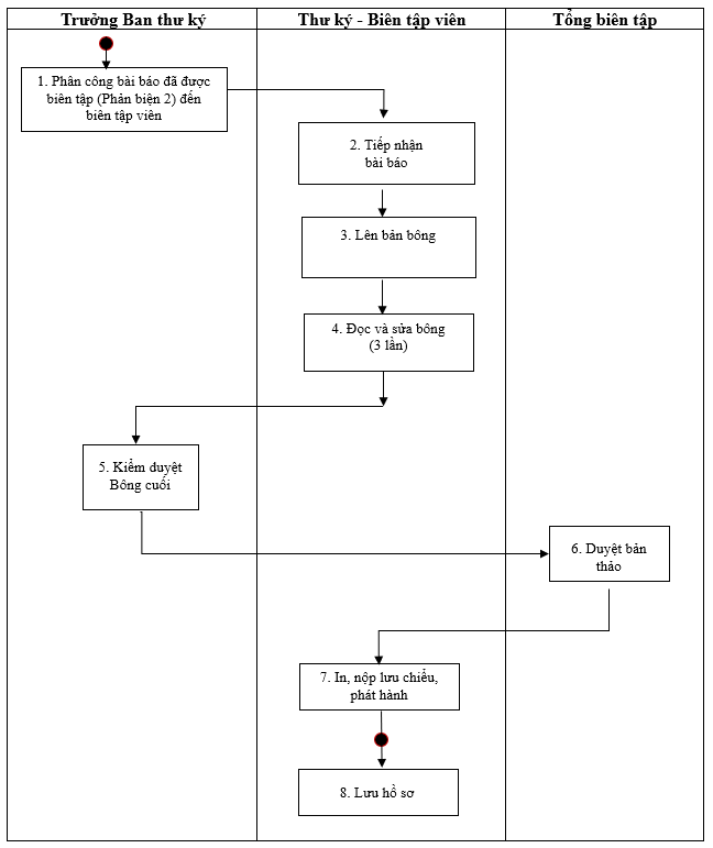
QUY TRÌNH BIÊN TẬP BÀI BÁO ĐĂNG TCKH TRƯỜNG ĐẠI HỌC HỒNG ĐỨC

QUY TRÌNH XUẤT BẢN BÀI BÁO ĐĂNG TCKH TRƯỜNG ĐẠI HỌC HỒNG ĐỨC
